

/英文/
/英文/
/英文/
/中文/
/中文/
/简体中文/
/简体中文/
/简体中文/
/中文/
/中文/
数据库管理工具Interbase Query 提供了任何InterBase 6 + /Firebird 1.5 + 的数据库完整的管理。它是基于IBX组件。包含多个功能组件。

它包含支持语法高亮和结果缓冲SQL编辑器。你可以运行任何类型的SQL语句或脚本。输出被刷新到格式化文本,而不是表格,它允许更灵活的结果概述。
你还可以导出/导入数据到/从XML,CSV,元数据,批处理文件或打印机。
每一个正确运行报表保存在SQL历史缓冲区。您可以打开这个编辑器的多个实例来运行“同时”查询。

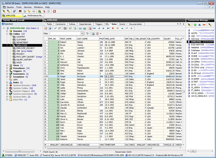
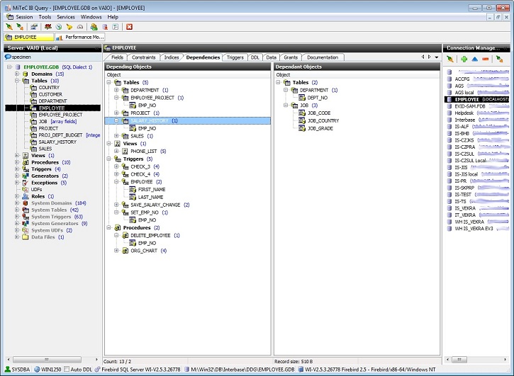
在这里,您可以检查每个数据库对象,包括其详细属性。一些对象,您可以编辑过。还可以提取所有对象的元数据,包括表的数据。

在这里,您可以检查用户定义的事件触发。

此工具允许配置文件和监视数据库操作。它包含以下模块:
1. 观看数据库的使用
2. 数据库和缓冲区缓存的写入和读取的数量
用户管理
允许您添加、编辑和删除数据库用户和角色。
授权管理
允许授予或撤销所有数据库对象的权限。
代码库
允许保存和重用经常使用的语句或脚本。
服务
以下是可用的服务:
1. 服务器日志视图
2. 服务器属性概述
3. 数据库统计概要
4. 数据库验证任务
5. 数据库关机
6. 在线数据库
需要先安装好 Interbase/Firebird 客户端才可以使用。

NI LabVIEW2020破解版(附破解补丁)v20.0 免费版编程开发 / 1.86G
VC++(c语言编程软件)v6.0 中文版编程开发 / 52.5M
Redis Desktop Manager 2021v2021 中文版编程开发 / 32.5M
Unity3D下载v5.6.7 中文版编程开发 / 734.7M
KBlock(编程教育软件)v0.1.1 官方版编程开发 / 77.2M
SQLPrompt10(附注册激活码)v10.0.5 免费版编程开发 / 12.7M
JetBrains GoLand 2021(附破解补丁)v2021.1 免费版编程开发 / 362M
Altova XMLSpy(附注册码)v2018 汉化版编程开发 / 79.4M
Keil uVision5完美破解版(附注册机)v5.26 中文纪念版编程开发 / 285.4M
3D One AI(人工智能三维仿真软件)v1.2 免费版编程开发 / 1.08G
HMViewv4.04 官方版编程开发 / 859KB
Redis Desktop Manager 2021v2021 中文版编程开发 / 32.5M
SQLPrompt10(附注册激活码)v10.0.5 免费版编程开发 / 12.7M
Altova XMLSpy(附注册码)v2018 汉化版编程开发 / 79.4M
华为ensp模拟器v1.3.00.100 官方最新版编程开发 / 411.7M
慧编程mBlock5v5.3.0 官方版编程开发 / 241.7M
Keil uVision5完美破解版(附注册机)v5.26 中文纪念版编程开发 / 285.4M
Resource Hackerv5.1.8 绿色版编程开发 / 2.1M
Navicat15中文破解版(含注册码)v2020 最新版编程开发 / 30.5M
JetBrains GoLand 2021(附破解补丁)v2021.1 免费版编程开发 / 362M